In situ multi-element soil analysis using laser-induced breakdown spectroscopy (LIBS)
Abstract
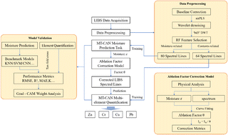
Soil heavy metal contamination poses a serious threat to agricultural product safety and public health, which urgently calls for the development of rapid and accurate in situ detection techniques. LIBS enables simultaneous multi-element analysis and requires minimal sample preparation, and has been widely applied in the field of elemental analysis. However, under practical field conditions, moisture in soil significantly interferes with the stability and intensity of LIBS signals, thereby limiting its capability for large-area, in situ, and accurate detection in real-world environments. To address this issue, this study proposes a novel approach for simultaneous multi-element quantitative analysis by integrating neural networks with physical correction strategies. Adaptive Iteratively Reweighted Penalized Least Squares (airPLS) and Random Forest were employed to optimize spectral data and screen characteristic spectral fingerprints. An ablation factor model was established to correct spectral intensity under moisture interference, and a Multi-Task Convolutional Attention Network (MT-CAN) was constructed to predict both moisture content and multiple heavy metal concentrations. The results demonstrated that the root mean square error for moisture prediction reached 0.83%, and the relative errors for simultaneous quantification of Zn, Cr, Cu, and Pb were all below 8%. Finally, a transfer learning strategy based on model parameters was adopted to further enhance the cross-regional generalization capability of the model. This study provides an effective technical foundation for achieving in situ heavy metal detection in field soil environments.

Please wait while we load your content...